Skip to main content
Version: DPX 4.13

Restoring BMR Data with Virtualization

Virtualization is the process of restoring Block backups by creating a separate virtual machine with the restored data. Such restore process requires BMR backups. The virtualization itself may be instant or full. Full Virtualization creates a production VM. Instant Virtualization creates a temporary VM, which is typically used for setup or testing purposes. In addition, you can convert the temporary VM that were created with Instant Virtualization into a production VM by using the Rapid Return to Production (RRP) feature.

  1. Select the Restore tab and click Block under Restore Modes.
[image expected here]
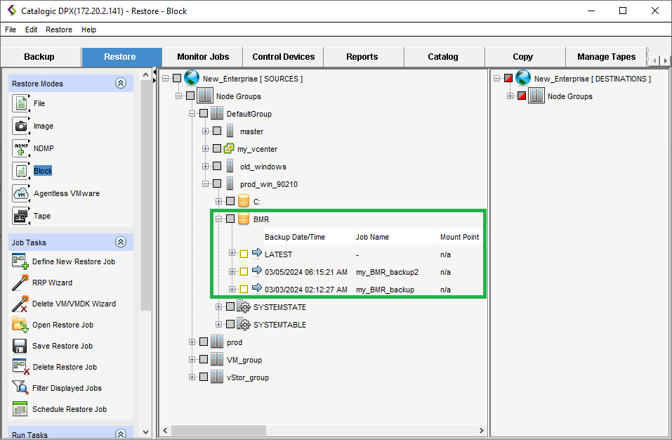
  1. In the Sources pane, drill down to find the BMR backup within the node you want to restore.
[image expected here]
  1. Right-click the recovery point you want to restore from (you may also right-click the LATEST item) and select Virtualize.
[image expected here]

The Virtual Machine Wizard will open in a new window.

[image expected here]
  1. Specify the following:
    • Virtual Machine Name

    • Host Name (or use original host name)

    • Virtual Machine Memory [MB]

    • Virtualization Type (Full or Instant)

    • VMDK Provisioning (for Full Virtualization only)

    • One of the virtual machine manager nodes, e.g. a vCenter

    • Choose whether the VM will be powered on upon creation


      Click Next.

[image expected here]
  1. In the Select Resources step, specify the Host, Datastore, Resource Pool/VApp, Network, iSCSI Adapter and the VM Folder where the new VM will be logically located. Click Next.
[image expected here]
  1. Select dynamic or static addressing. If you select Static, you need to specify further network details. Click Next.
[image expected here]
  1. Select the virtualization proxy server. For more information, see DPX Proxy Server.
  2. Indicate the Virtual ISO Location. You will need a virtualization ISO of the operating system required for your machine (Linux or Windows). Normally, you will obtain it from the appropriate MySupport DPX Virtualization Support section. If in doubt, contact our Technical Support team.
    If you want to select a datastore where the ISO is located, you need to wait a moment until DPX retrieves files.
    If you want to manually specify the ISO location, click Cancel Retrieve and then select the Specify Location radio button.
[image expected here]
  1. Select the ISO file and click Review.
[image expected here]
  1. If all the information in the summary is correct, click Finish. The Save Job window will be shown.
[image expected here]
  1. Specify the Job Name. The name may be up to 64 characters long and may only contain letters, digits and - _ characters. Click OK.
Restrictions.

The Job Name must be unique within your Enterprise.

  1. A Saved Successfully prompt will be shown.
[image expected here]
  1. Click OK.
Important.

The job is saved but will not be run automatically upon saving.

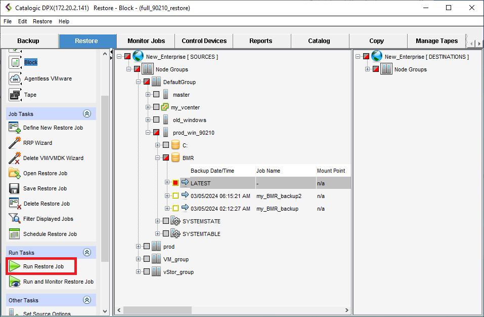
  1. To run the job, go to Run Tasks in the Task Panel (scroll down if necessary) and click Run Restore Job.
[image expected here]
Note.

Before running the job, double-check the job name in the window’s title bar.

To see the job progress and status, go to the Monitor Jobs tab. For more information, see Monitor Jobs Tab.